Digital products are non-tangible assets like e-books, software, or digital art. StoreEngine automates the delivery of these files, ensuring your customers receive their purchase immediately after payment.
Let’s begin to create your product directory.
Step 1 : Access the Products Section and Add Basic Product Information
- From your WordPress admin dashboard, navigate to StoreEngine > Products. You will see a list of all existing products. To create a new one, click the “Add New Product” button.

- Product Title: Enter a clear, descriptive name for your product in the “Product Title” field. This is one of the most important elements for both customer recognition and search engine visibility.
- Product Description: Use the description area to provide full details about your product. Highlight its features, benefits, and specifications. You can use the built-in editor to format text, add images, and create lists to make the description engaging and easy to read. A well-crafted description helps convince visitors to make a purchase.
Important Note on Workflow: After entering the title and description, you must create your product as a draft or publish it first before the options for Pricing, Integrations, and some other advanced settings will become available in the editor.

Step 2 : Set Details Pricing for Your Product
StoreEngine offers flexible pricing models to suit various business needs, from one-time sales to recurring subscriptions. After initially creating your product, scroll down in the product editor to find and click the “Add Price” button.

- One-Time Payment: Write the Pricing Name and select the “One-Time” option. Enter the product’s selling price in the Price field. Optionally, you can enter a higher Compare Price to show a discount. You can set an expiration period for the price or offer.

- Subscription: Need to write Pricing Name and Select the “Subscription” option. Set the Price and optional Compare Price. Define the billing frequency (e.g., Set Repeated payment daily, weekly, monthly, or yearly). You can add a one-time Setup Fee for the initial purchase. Also, enable Trial Days to offer a free trial period at the start of the subscription.
Important Note on Features: The ability to charge a Trial Days requires the StoreEngine Pro version. However, you can add multiple pricing options (e.g., Basic and Pro plans) to a single product in the free version. For every price you create, you can also:
- Edit its details at any time.
- Hide it from the frontend while keeping it active.
- Generate a direct checkout link for it.
- Delete it if it is no longer needed.

Step 3 : Easily Add Different Variants & Linked Products
Increase sales and options by creating product variations and smart product recommendations.
- Variants: To create options like size or color, you must first add Attributes. Go to the Attributes tab in the product editor. You can use global attributes (reusable across products) or create custom attributes specific to this product (e.g., “Size: S | M | L | XL”).
After saving attributes, go to the Variations tab. Click “Generate Variations/Terms” to create a unique product for every attribute combination. For each variation, you can set a unique price, SKU, image, and stock level.

- Linked Products (Upsell & Cross-Sell): These features are powerful tools built into StoreEngine to help increase your store’s average order value.
Upsells: These are products you suggest as a superior or premium alternative to the one the customer is viewing, often displayed on the product page. (“You might also like this upgraded version.”)
Cross-sells: These are products you suggest as complementary items, typically shown in the shopping cart. (“Customers who bought this also bought…”).

Step 4 : Add Integration with Your Product
StoreEngine seamlessly connects with other systems to automate and enhance your operations. A key native integration is with Academy LMS for selling online courses easily and you could also integrate,
- Academy LMS Integration
- StoreEngine Membership
- Academy Tutor Booking
- Academy Course Bundle

Step 5 : Add Feature Image & Manage Products
Organizing your products makes your store easier to navigate for customers and simpler for you to manage.
- Product Category: Assign your product to a relevant category. You can select an existing category or create a new one directly from this screen. Categories are typically hierarchical, meaning you can have parent categories (e.g., “Clothing”) and child categories (e.g., “T-Shirts,” “Jeans”).
- Product Tags: Add descriptive keywords or phrases as tags, separating each with a comma (e.g., “summer,” “lightweight,” “bestseller”). Tags are non-hierarchical and help in creating more flexible connections between products. They can also be used in frontend widgets to show related products.
- Gallery: Visuals are critical for online sales. StoreEngine allows you to upload multiple images to create an attractive product gallery. Upload Product Images: In the product editor, click the “Upload” button to open the WordPress media manager.

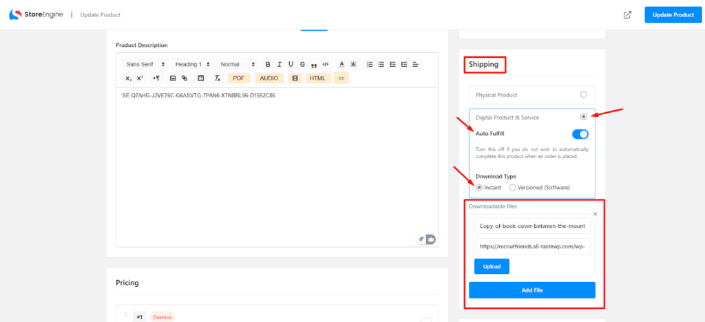
Step 6 : Auto Shipping Your Digital Product.
Auto Fulfill: When this option is turned on for a digital product, StoreEngine will automatically mark an order as “Complete” and provide access as soon as payment is processed. Turn this off if you wish to manually review and fulfill each order.
Download Type: For downloadable products, you can choose between two delivery methods:
- Instant: The file is delivered immediately upon purchase. This is ideal for static content like PDFs, images, or standard software packages.

- Versioned Software: This advanced option is designed for software products. It allows you to manage different versions of your software file and provides built-in product license management features. You can generate, track, and validate customer licenses directly from the StoreEngine License Management add-on.

Step 7: Finalize and Publish the Product
Before going live, choose your visibility setting.
- Publish: Makes the product live and visible in your store according to your visibility settings.
- Draft: Saves the product but keeps it hidden from the public. Use this for products you are still preparing.
Also, you could hide the product by simply enabling the checkbox.

Once you are satisfied with the details, click Create Product or Update Product to save your changes.








